1. FileZilla
FileZilla — самый известный и самый популярный FTP-клиент, используемый сегодня. Скорее всего, в 2019 году, если вам нужно передать файлы по протоколу передачи файлов, вы его использовали.
Когда дело доходит до FTP-клиентов в Linux, FileZilla — это то, что вам нужно. Он поддерживает все основные операционные системы (MacOS, Linux, Windows, BSD), позволяет пользователям добавлять прокси-соединения, встроенные функции безопасности и многое другое.
Протокол FTP не так популярен, как раньше. Тем не менее, если вы используете Linux и вам нужен хороший клиент, сделайте FileZilla своим первым выбором!
Примечательные особенности
Функция «Быстрое подключение» позволяет пользователям подключаться, не возясь с окном создания учетной записи.Поддержка распространенных протоколов FTP, таких как FTP, FTPS, SFTP.Пользовательский интерфейс с вкладками упрощает создание нескольких подключений.Фильтры имен файлов позволяют пользователям быстро сортировать определенные файлы.Поддержка HTTP / 1.1, SOCKS5 и FTP-прокси-подключений.Имеет мастер настройки сети, полезный для новых пользователей.С FileZilla пользователи могут возобновить остановленную загрузку больших файлов (размером менее 4 ГБ).
Скачать — FileZilla
FTP-клиент FileZilla — это приложение для многих из тех, кто хочет подключиться к FTP-серверам. Поэтому неудивительно, что каждый дистрибутив Linux содержит приложение в своем репозитории программного обеспечения.
Чтобы FileZilla работала с вашим дистрибутивом Linux, отметьте Pkgs.org. Он покажет вам список имен пакетов для различных операционных систем. Он также будет включать инструкции о том, как заставить его работать.
Установка средствами операционной системы
Любая операционная система позволяет установить и запустить FTP сервер собственными средствами совершенно бесплатно. При этом, на всех ОС Windows (7, 8, 10) это делается одинаково. Для того, чтобы «поднять» FTP нужно:
- Добавить компоненты: «Панель управления» — «Программы и компоненты» — «Включение компонентов», затем ищем «Службы IIS» — «FTP-сервер», «Службы Интернета» и «Средства управления веб-сайтом» — «Службы IIS» — ОК;
- После установки компонентов, необходимо запустить FTP-server: «Панель управления» — «Сеть и безопасность» — «Администрирование» — «Диспетчер служб IIS»;
- В левой колонке открыть контекстное меню на вкладке «Сайты» — «Добавить FTP-сайт» — ввести имя и каталог, а затем адрес сайта и путь;
- Указать параметры запуска сервера и отключить SSL;
- Указать «Анонимный» и «Обычный» — Готово;
- ФТП сервер создан.
После этого необходимо его настроить:
- «Панель управления» — «Система и безопасность» — «Брандмауэр» — «Дополнительные параметры»;
- «Правила для входящих» — включить правила «FTP-сервер» и «Трафик FTP-сервера»;
- «Правила для исходящих» — включить правило «Трафик FTP-сервера».
После изменения параметров брандмауэра надо создать пользователя с доступом к серверу по FTP:
- Панель управления — Система и безопасность – Администрирование — Управление компьютером — Локальные пользователи – Группы;
- Вызвать контекстное меню раздела и кликнуть «Создать группу…»;
- Заполнить данные о группе и создать ее;
- Возвратится на вкладку «Новый пользователь» и создать его точно так же;
- Прописать пароль и выставить галки на «Запретить смену пароля пользователем» и «Срок действия пароля» не ограничен;
- Вызвать контекстное меню на строке созданного пользователя – Членство в группах – Добавить – Дополнительно – Поиск – Выбрать только что созданную группу – ОК.
Чем и как открыть формат VSD на компьютере или онлайн
Теперь следует вернутся в каталог, который был указан для ФТП (c:\inetpub\ftproot) и открыть его свойства: Безопасность – Изменить – Добавить — Пользователи FTP – установить галочку «Полный доступ» – ОК.

После этого завершающий этап настройки, для этого вновь надо вернутся в Диспетчер служб IIS и выбрать созданный сайт:
- Правила авторизации FTP — вызвать контекстное меню — Добавить разрешающее правило – группа FTP;
- Поставить галочки у «Чтение» и «Запись».
На этом создание и конфигурирование закончены. Подключится к нему можно через проводник Windows: Мой компьютер – ввести адрес сервера в строку для анонимного входа и добавить пароль и имя администратора для управления сайтом.
Общие причины
Как правило, все имеют похожий процесс установки и настройки, поэтому следующий список причин актуален не только для BF и GTA SAMP, но и для других клиентов, поддерживающих режим мультиплеера.
Игры была неправильно установлена
Проверьте, правильно ли вами была установлена игра. Убедитесь, что путь к игре прописан на латинице. Для игры в режиме мультиплеера вам потребуется установить соответствующий клиент и пройти процедуру регистрации. Если у вас на компьютере ранее была установлена предыдущая версия игры, которую вы удалили некорректно, вам необходимо будет переустановить игру, почистив реестр.
- Удалите игру и все файлы, связанные с ней.
- Очистите реестр, зайдя в меню Пуск-Выполнить, наберите команду regedit, нажмите ctrl+F3, а затем введите название игры и удалите все строки, связанные с данной игрой.
- Установите игру заново.
Отсутствует подключение к интернету
Проверьте, нет ли неполадок в вашем подключении к интернету. Возможно, вы где-то повредили кабель, или у провайдера возникли какие-то технические неполадки. Кроме того, возможно, у вас запущены какие-то фоновые программы, которые автоматически обновляются через интернет и снижают вам скорость подключения.
Доступ к серверам блокирует антивирус или фаервол
Попробуйте на время поочередно отключить антивирус и фаервол. Некоторые из них могут заблокировать доступ к игровым серверам, посчитав их внешней угрозой. Если проблема обнаружится в них, вам необходимо будет изменить их настройки таким образом, чтобы эта игра была добавлена в список исключений.
Надеемся, что наши советы помогут вам решить данную проблему.
Настройка FTP-соединения в программе ФайлЗилла – дело довольно тонкое. Поэтому совсем не удивительно, что нередко бывают случаи, когда попытка подключения по данному протоколу завершается критической ошибкой. Одной из самых частых ошибок подключения является сбой работы, сопровождающийся сообщением в приложении FileZilla: «Критическая ошибка: Невозможно подключиться к серверу». Давайте узнаем, что означает данное сообщение, и как наладить после него корректную работу программы.
Прежде всего, остановимся на причинах возникновения ошибки «Невозможно подключиться к серверу».

Причины могут быть абсолютно разные:
- Отсутствие подключения по интернету;
- Блокировка (бан) вашего аккаунта со стороны сервера;
- Блокировка FTP-соединения со стороны провайдера;
- Некорректные сетевые настройки операционной системы;
- Потеря работоспособности сервера;
- Введение неверных данных учетной записи.
CyberDuck
Преимущества:
- Простой функционал: все возможности (а их немало) расположены на единственной вкладке.
- Понятный интерфейс на русском языке.
- Есть отдельные версии для MacOS и Windows.
- Работает с протоколами FTP, SFTP, S3, Backblaze B2, Azure, WebDAV.
- Сервис поддерживает файлы с названиями на кириллице. Ничего дополнительно переименовывать не надо.
- Перемещение данных обычным перетаскиванием мышью.
- Можно быстро изменять трафик.

 Фото: CyberDuck Недостатки:
- Если одновременно начать загрузку нескольких файлов, необходимо дожидаться полного окончания закачки всех данных. Понять в процессе загрузки статус каждого файла по отдельности нельзя.
- Удалить один файл во время закачки пакета данных нельзя.
- Нельзя выбрать программу, с помощью которой файл будет открыт. Каждый формат имеет автоматическую привязку к одной программе.
- Неполная поддержка русской локализации: есть только несколько кодировок.
Можно скачать платную (около 25 долларов) и бесплатную версию. Отличий между ними нет.
Настройка FileZilla
Если вы внимательно прочли наш обзор на FTP-клиенты, то смогли сделать вывод, что FileZilla — оптимальный вариант для большинства задач. Так что рассмотрим его базовую настройку под FTP-сервер.
Для начала установим наш клиент. Установщик предлагает пять типов установки:
- Standart — оптимальный вариант для первой установки. Этого будет достаточно для полноценной работы сервера.
- Full — установщик помимо самой программы скопирует на ваш компьютер ее исходный код. Эта опция нужна разработчикам, которые могут захотеть подстроить FileZilla под себя.
- Service only — будет установлен только FTP-сервис. Графического интерфейса для доступа к серверу не будет. Это бывает нужно, если файлохранилище расположено на этом ПК, а управлять им вы собираетесь с другого устройства.
- Interface only — противоположность предыдущего пункта. Установится не сервис, а только интерфейс для управления им.
- Custom — выберите опции, которые вам нужны, из списка, и установите только их. Этот тип установки требуется только опытным пользователям, а также при переустановке FileZilla.
Перед началом установки утилита спросит, какой порт использовать для управления сервером. По умолчанию это 14147, но лучше сразу сменить его на какой-либо другой, чтобы не подвергать опасности свой ПК.
Как только FTP-клиент FileZilla установлен, приступим к настройке сервера:
- Откройте программу и выберите меню «Файл» -> «Менеджер сайтов» (горячие клавиши по умолчанию — Ctrl+S).
- Нажмите слева внизу кнопку «Новый сайт».
- На вкладке «Общие» введите данные сервера. В поле «Хост» впишите имя сервера, «Порт» — 21 (как правило; если вы уверены, что у вас другой номер порта, укажите его). Заполните поля «Пользователь» и «Пароль». В выпадающем меню «Протокол» нужно выбрать «FTP — протокол передачи файлов», если он не выбран. Остальные ячейки можно не трогать.
- Теперь перейдите на вкладку «Настройки передачи». Установите пассивный режим передачи флажком. Остальные настройки можно не трогать. При желании ограничьте количество подключений, поставив галочку и указав соответствующее число в поле ниже.
- Нажмите «Соединиться». Настройка FTP-клиента FileZilla завершена!
Теперь вы можете закачивать файлы на сервер, скачивать их с удаленного сервера, а также изменять и удалять их (если ваш пользовательский профиль предусматривает такие возможности). Загружать файлы на сервер можно как с помощью меню «Файл» -> «Закачать на сервер», так и с помощью функции Drag’n’Drop, которая поддерживается клиентом FileZilla на всех ОС.
Ошибка ECONNREFUSED
Порой невозможно подключиться к серверу через FileZilla, так как на экране появляется ошибка ECONNREFUSED. Суть этой ошибки в том, что соединение отклонено сервером. Такое пояснение вы найдете в логах программы FileZilla. А причина появления сбоя ECONNREFUSED кроется в том, что пользователь что-то неправильно настроил внутри программы FileZilla. После внесения некорректных настроек подключиться к серверу невозможно, потому как нельзя быть уверенным, что хост поддерживает ваши настройки. Особенно это касается шифрования данных.
После того, как на экране появилась надпись об ошибке со словом ECONNREFUSED, вам следует пройти в настройки соединения. А именно: в раздел «Файл», во вкладку «Менеджер сайтов» и в пункт «Шифрование». Там появится список доступных типов шифрования. Вам нужно выбрать «Использовать обычный FTP». Видимо, по-другому невозможно будет подключиться к хосту, так как он поддерживает заданный тип шифрования данных. Теперь попробуйте подключиться снова.
Что означает сокращение FTP?
FTP означает Протокол передачи файлов. При использовании FTP-клиентов можно подключаться к серверу и загружать файлы различных форматов. Для этого пользователю необходимо знать адрес FTP-сервера, а также данные для авторизации (логин и пароль). В то же время FTP-сервер может предоставлять анонимный доступ каждому, кто подключается к нему.
Протокол построен по типу клиент-сервер и использует различные сетевые соединения для передачи команд и данных между клиентом и сервером. Вы можете использовать протокол SSH для безопасной передачи, скрытия (шифрования) вашего имени пользователя и пароля, а также шифрования содержимого.
Что такое FTP-соединение
Этот протокол используется сугубо для передачи файлов. Как правило, передавая файлы через FTP вы не рискуете каким-либо образом повредить их. Процесс завершится либо успешно, либо все закончится ошибкой, и вам будет предложено повторить попытку.
В современных реалиях FTP чаще всего используется при работе с удаленными виртуальными серверами (теми же вебмастерами или фрилансерами). Более подробно вы можете узнать из статьи про то, что такое FTP-соединение и какие существуют варианты подключения.
В этом же материале, как я и сказал в начале, мы поговорим об одном из самых популярных FTP-клиентов – FileZilla.
Обзор лучших FTP-клиентов для пользователей Mac в июле 2020
Протокол передачи файлов (FTP) и Протокол безопасной передачи файлов (SFTP) являются двумя наиболее широко используемыми протоколами для передачи файлов между локальным устройством и удаленным сервером. Они часто используются веб-разработчиками для внесения изменений на своих серверах. Именно поэтому доступно так много FTP-решений для Mac. Тем не менее, в самом Mac имеется довольно мощный встроенный инструмент, позволяющий юзеру использовать FTP и SFTP для связи с удаленными серверами. Вам не нужно загружать какое-либо дополнительное программное обеспечение. Вместо этого вы можете подключаться к удаленным серверам прямо с рабочего стола, используя простой, но малоизвестный инструмент вашего Mac. Даже если вы никогда ранее не использовали встроенные инструменты Mac для FTP, при первой работе с ними у вас не возникнет проблем. Однако, давайте начнем с самого начала.
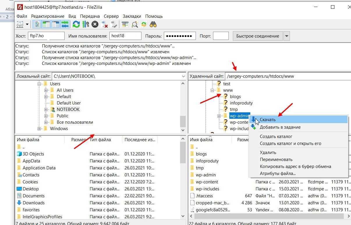
Как передать файлы на сайт по FTP с помощью FilZilla
Когда программа подключиться к удаленному сайту, вы можете передать файлы с компьютера в корневой каталог сайта. Для этого используйте окна программы для передачи файлов. Каталог сайта будет находиться в правой части программы, под названием вашего домена, далее htdocs, затем, www.
 
Вы получите возможность не только быстрый доступ к сайту, но и сможете скачивать папки, редактировать файлы, создать каталог и сделать многое другое.
Сюда можно просто перекидывать файлы сайта с компьютера. Если захотите открыть путь страницы или сайт в браузере, введите домен и просмотрите результаты.
Что такое FileZilla и для чего она нужна
Здравствуйте, читатели! Что такое FileZilla? Это свободный FTP-клиент или по-другому программа с исходным кодом. Она позволяет пользователям осуществлять передачу файлов, управлять ими, использовать синхронизацию каталогов и поиск на удаленном сервере. Программой можно пользоваться бесплатно в OC Windows, MacOS, на платформе Linux.
Данную программу легко настроить, панель управления на русском языке. Необходимость в этой программе заключается в том, чтобы передавать и закачивать файлы на сервер. Ниже в статье будет показана инструкция по скачиванию и установки программы FileZilla.
Что такое FTPS?
FTPS эффективно FTP с поддержкой TLS (Транспортный уровень безопасности) шифрование. В прошлом FTPS также использовал SSL (Secure Sockets Layer). SSL сегодня гораздо реже встречается в FTPS из-за множества проблем безопасности. Использование FTPS вместо стандартного FTP позволяет получить функциональность FTP, а также преимущества шифрования и сертификатов.
Существует два основных типа соединений FTPS, неявные и явные. Серверы, использующие неявный FTP, прослушивают соединения через порт 990 вместо порта 21. Как упомянутый FileZilla, неявный FTPS является устаревшим протоколом на данный момент. Это означает, что в наши дни вы не увидите, чтобы неявный FTPS использовался так же часто, как явный FTPS. Явный FTPS (например, FTPES) использует порт 21 как стандартный FTP и позволяет клиенту явно вызывать зашифрованное соединение.
Что такое FTP-соединение
Этот протокол используется сугубо для передачи файлов. Как правило, передавая файлы через FTP вы не рискуете каким-либо образом повредить их. Процесс завершится либо успешно, либо все закончится ошибкой, и вам будет предложено повторить попытку.
В современных реалиях FTP чаще всего используется при работе с удаленными виртуальными серверами (теми же вебмастерами или фрилансерами). Более подробно вы можете узнать из статьи про то, что такое FTP-соединение и какие существуют варианты подключения.
В этом же материале, как я и сказал в начале, мы поговорим об одном из самых популярных FTP-клиентов – FileZilla.
Как подключиться к FTP через FileZilla
Это популярный FTP-клиент: простой, удобный и, что немаловажно, бесплатный. Чаще всего для работы с FTP используют именно его
Программа доступна для Windows, Linux и MacOS.
Для соединения с FTP-сервером через FileZilla есть два способа:
- Быстрое соединение. На верхней панели программы есть специальные поля для него:
- Хост – здесь вы пишете адрес FTP-сервера.
- Имя пользователя – указываете свой логин.
- Пароль – вводите пароль для подключения.
- Порт – номер порта указываете, если он отличается от стандартного.
После чего жмете кнопку «Быстрое соединение».
Менеджер сайтов. Если вы работаете с многими FTP-подключениями или просто не хотите вводить все данные заново при каждом подключении, можно записать параметры соединения в «Менеджер сайтов», который находится в меню «Файл». Дополнительно там можно прописать различные настройки соединения.
Помните, что хранение паролей в FileZilla небезопасно – они записываются в файлы программы в незащищенном виде и могут быть украдены не только троянами, но и другими пользователями, имеющими доступ к вашему ПК.
Управление правами доступа к директориям
Права доступа — это атрибуты файла или директории, которые указывают серверу, кто и что может делать с соответствующим файлом или директорией.
Файлы имеют двух владельцев: пользователя (user owner) и группу пользователей (group owner). Для каждого файла есть индивидуальные права доступа, которые разбиты на три группы: Доступ для пользователя-владельца файла (owner). Доступ для группы-владельца файла (group). Доступ для остальных пользователей (others).
Для каждой категории устанавливаются три вида доступа: (x) — право на запуск файла/право входа в директорию, — право на чтение файла/директории, (w) — право на изменение (редактирование) файла, удаление/создание файлов в директории.
Для определения прав доступа к директориям сервис FTP взаимодействует с Unix-сервисом: каждой учетной записи FTP соответствует одноименная учетная запись Unix. Таким образом, пользователь, входя под своей учетной записей на FTP-сервер, получает определенный доступ к файлу в зависимости от того, является ли он пользователем-владельцем файла и входит ли в группу-владельца файла. Если пользователь не является владельцем и не входит в группу-владельца, то доступ определяется по правам others. В случае анонимного доступа к FTP права также определяются по others.
Установка прав осуществляется на сервере командой chmod.
Для установки прав user=все, group=чтение/запись и others=чтение выполните:
https://youtube.com/watch?v=u2FZ1goE6h0
chmod u=rwx,g=rw,o=r file
Для установки группы-владельца pubwriter выполните:
chgrp pubwriter pub
Для установки разрешения писать в директорию pub для группы выполните:
Похвальные грамоты
Было два клиентских программных продукта, которые просто не попали в наш список (если вы считаете, что мы должны пересмотреть вопрос, сообщите нам об этом в разделе «Комментарии» ниже).
Классический FTP это программное обеспечение, которое вы можете рассмотреть, если вы являетесь пользователем Windows Home, которому нужна только поддержка FTP и FTPS (SFTP не поддерживается). Учитывая контекст нашего списка, мы решили оставить его, так как бесплатная версия доступна только для некоммерческого использования..
FireFTP Это популярный браузер, который мы добавили бы в наш список, если бы FireFox не прекратил поддержку. Теперь FireFTP рекомендует пользователям использовать менее популярный браузер WaterFox, поэтому мы решили их отключить. Причиной этого решения было не то, что FireFTP или WaterFox не соответствуют требованиям, просто изменение браузеров только для поддержки FTP может быть не идеальным, учитывая наличие альтернатив..
Использование менеджера сайтов
После того, как вы убедились в том, что можете передавать файлы (в противном случае попрактикуйтесь в этом), у вас может возникнуть желание добавить информацию о сервере в менеджер сайтов для облегчения последующих подключений. Выберите пункт Копировать соединение в Менеджер сайтов в меню Файл, после чего будет открыт менеджер сайтов, а в нём будет создан новый пункт заполненный соответствующей информацией. Заметьте, что название пункта выбрано и подсвечено — это значит, что вы можете ввести соответствующее имя для облегчения поиска этого пункта в дальнейшем (к примеру, введите domain.com FTP-сервер — вы сможете переименовать его в дальнейшем). Теперь закройте диалоговое окно, кликнув на OK.
В следующий раз для подключения к серверу достаточно просто выбрать его в менеджере сайтов и нажать Подключиться.
Дополнительные настройки и возможности
Теперь, когда у нас уже есть рабочий FTP-сервер, можно ознакомиться с дополнительными параметрами. Во-первых, узнаем команды для управления сервером. Во-вторых, настроим шифрование. В-третьих, уберем блокировку Firewall, если таковая имеется.
Управление FTP-сервером
Вообще для работы с vsFTPd достаточно пары команды:
Чтобы проверить статус FTP-сервера (включен ли он и как работает), используем команду systemctl status vsftpd (или service vsftpd status)
Вот что выдается по запросу systemctl status vsftpd
- Для запуска команду systemctl start vsftpd (или service vsftpd start).
- Для перезапуска — systemctl restart vsftpd (или service vsftpd restart).
- Чтобы выключить сервер, используем systemctl stop vsftpd (или __ service vsftpd stop). Чтобы добавить vsFTPd в автозагрузку (то есть заставить FTP-сервер запускаться вместе с системой), вводим в терминал команду systemctl enable vsftpd__ (или service vsftpd enable).
Вот как это выглядит на практике
Все действия с vsFTPd нужно подтверждать паролем суперпользователя или администратора.
Вот такой запрос будет появляться при попытке взаимодействовать с vsFTPd
Настройки шифрования
Включить шифрование данных в vsFTPd не сложно. Просто:
- Открываем конфигурационный файл командой sudoedit /etc/vsftpd/.
- Ищем внутри директиву ssl_enable=NO_.
- Заменяем NO на YES.
Вот и все.
Сложность заключается в том, что нужно сгенерировать SSL-ключи и сертификаты для конкретного сервера и разместить их в директориях, которые указаны в параметрах vsFTPd (либо указать путь к другим сертификатам и ключу). Речь идет о строках:
rsa_cert_file=/etc/ssl/certs/ rsa_private_key_file=/etc/ssl/private/
Настройка Firewall
В некоторых дистрибутивах (в частности, серверных) работает Firewall. Это механизм защиты от несанкционированных входящих и исходящих подключений. Он обычно блокирует некоторые порты, по которым программы подключаются к удаленному ресурсу, чтобы избежать утечки данных.
В Ubuntu, к примеру, используется Firewall ufw, который по умолчанию блокирует подключение к портам 21 и 20. А без них FTP-сервер запустить не получится. Так что придется их сначала разрешить. Для этого:
- Открываем терминал.
- Вводим в него команду sudo ufw disable, чтобы выключить Firewall.
- Затем снова включаем его командой sudo ufw enable.
Перезагрузимся перед настройкой
Потом добавляем в список исключений подключение по порту 20. Для этого введем в командную строку sudo ufw allow 20/tcp.
Добавили первый…
И то же самое проделываем с портом 21. Команда sudo ufw allow 21/tcp.
…и второй
Потом снова перезагружаем Firewall и FTP-сервер.
Post Views:
Открыть ftp через проводник windows 7
Вопрос
Имеется следующая проблема, которая доставляет много неудобств при работе:
Имеется http ресурс (html страница), открытый в Internet Explorer 8, в которой ссылки на FTP сервера. При открытиии ссылок (нажатии левой клавиши мыши) ftp сервер открывается на новой вкладке Internet Explorer -a. Как сделать чтоб ftp сервер открывался в окне windows explorer -a как это было в windows XP.
В настройку ассоциации расширений и протоколов с программами залазил, там можно выбрать программу, которой по умолчанию открывать FTP протокол, но windows explorer-a в списке доступных программ нет, только internet explorer и альтернативные web браузеры (если установлены).
Ответы
Открываем Internet Explorer (у меня 
Идем Меню-Сервис-Свойства обозревателя-Дополнительно
В длинном списке ищем раздел “Обзор”, а под ним ищем параметр “Разрешить просмотр FTP-папок (за пределами Internet Explorer)” и ставим на нем галку.
Все. Добавленные по методу “добавления нового элемента в сетевом окружении” ftp-ссылки будут отображаться как папки проводника, а не веб-страницы..
- Предложено в качестве ответа Иван Проданов Microsoft contingent staff, Moderator 3 сентября 2013 г. 7:24
- Помечено в качестве ответа Иван Проданов Microsoft contingent staff, Moderator 3 сентября 2013 г. 7:24
Все ответы
Обычно админы заморачиваются противоположной проблемой: “Как запретить открытие ftp ресурса в Windows Explorer?”. Поскольку это же очевидно – такое поведение есть дыра в безопасности. Потому без хака реестра и политик не обойтись.
Хотите в проводнике – нет ничего проще. Открываете Компьютер. Кликаете правой кнопкой мыши на свободном месте и выбираете Добавить новый элемент в сетевое окружение. Два раза Далее. Вводите адрес вашего FTP сервера. Далее. В следующем окне спрашивают доступ анонимный? Если да, то оставляем как есть и кликаем Далее иначе вводим имя пользователя и опять же кликаем Далее. Вводим понятное имя для FTP сервера. Далее и собственно – Готово!Теперь открываем Компьютер – у вас появился ярлык к вашему FTP серверу и открываться он будет как вам и хотелось в Проводнике.
Ничего себе “просто”!
Автор вопроса желает, чтоб щелчок мышойна любом ftp линке в любой веб странице открывал на автоматесоответствующий ресурс в Windows Explorer, а не в IE. А вместо этого описаномного геморных телодвижений, чтоб изобразить в Windows Explorer лишь один конкретныйftp ресурс с заранее известным адресом! Так что вышеописанный “простой” гемор никоим образом не отвечает на заданный вопрос.
Есть решение! Сделайте ярлык следующего, например, содержания:
И будет вам счастье! А уж пользователям его можно раздать через GPP.
нужно чтоб ЛЮБЫЕ ftp ссылки открывались через Windows Explorer. как изменить привязку Ftp протокола в Windows XP не нашел. В 7-ке – кроме как из браузеров (IE либо Chrome) выбрать не из чего ((
обложили по полной.
варианты с подключением сетевых дисков либо созданием ярлыков не подходят, ввиду проблемности обслуживания – у меня сотни рабочих станций, пользователи пользуются огромным количеством внешних ftp.
Вот нашел, сам с этим мучался. Должно помочь.
Но лучше всего прописать в путь
“C:\Program Files\Total Commander\Totalcmd.exe” /O /T cd %1
и открывать ссылки Тоталом
Открываем Internet Explorer (у меня 
Идем Меню-Сервис-Свойства обозревателя-Дополнительно
В длинном списке ищем раздел “Обзор”, а под ним ищем параметр “Разрешить просмотр FTP-папок (за пределами Internet Explorer)” и ставим на нем галку.
Все. Добавленные по методу “добавления нового элемента в сетевом окружении” ftp-ссылки будут отображаться как папки проводника, а не веб-страницы..
- Предложено в качестве ответа Иван Проданов Microsoft contingent staff, Moderator 3 сентября 2013 г. 7:24
- Помечено в качестве ответа Иван Проданов Microsoft contingent staff, Moderator 3 сентября 2013 г. 7:24
Возможно, сработает решение, подсказанное умным человеком на следующем ресурсе:
Во-всяком случае, у меня на Win 7 x64 это сработало. Судя по-всему, проблема открытия ftp в проводнике вызывается удалением одной из веток реестра, отвечающих за работу с ftp. Восстановление этой ветки по аналогии с реестром компьютера, на котором все работает штатно, приводит к желаемым результатам. На всякий случай, перепечатываю параметры, приведенные автором решения (@ – параметр по умолчанию). Соответствующие разделы и параметры нужно создать на компьютере с проблемой:






















































