Введение
Российская компания «Код безопасности» обновила продукт vGate до версии 4.1. Решение предназначено для защиты платформ виртуализации на базе VMware vSphere и Microsoft Hyper-V. На данный момент разработка vGate 4.1 завершена, и продукт уже проходит процесс сертификации во ФСТЭК России.
Значительные изменения в концепции построения ИТ-инфраструктуры, в частности, массовое внедрение средств виртуализации, безусловно, повлияли и на риски, связанные с ее эксплуатацией.
С одной стороны, с внедрением виртуализации в бизнес-процессы организация получает экономию средств на дорогостоящем оборудовании, гибкость и отказоустойчивость, а с другой — дополнительный уровень абстракции создает и дополнительные риски.
Администратор виртуальной среды имеет ничем не ограниченный доступ к любому элементу инфраструктуры. Его ошибки или намеренные действия могут повлиять на работу всех частей виртуальной среды.
Согласно исследованию «Кода Безопасности», две трети компаний опасаются ущерба, нанесенного действиями оператора виртуальной инфраструктуры (ВИ), причем как умышленными так и непреднамеренными.
Для злоумышленника несанкционированный доступ к гипервизору и консоли управления открывает много возможностей по распространению угроз внутри сети целевой организации. При компрометации системы управления средой виртуализации сегментация сети с помощью межсетевых экранов уже не спасет: злоумышленник будет распространять свое влияние.
Другой проблемой является защита виртуальных машин от вредоносного кода. Эта задача наиболее понятна производителям средств защиты, поэтому предлагается множество вариантов ее решения:
- защита каждой виртуальной машины при помощи полноценного продукта;
- защита на уровне гипервизора, без установки агентов на виртуальные машины — так называемый подход agent-less;
- защита на уровне гипервизора и при помощи «легкого» агента.
Однако первые два риска часто остаются в тени и оставляют инфраструктуру заказчика уязвимой. Опытные пользователи платформ виртуализации могли бы возразить, напомнив о том, что у всех современных систем существует ролевая модель администрирования, ведутся системные логи и тому подобное. Да, это так, но ничто не мешает все тому же администратору, пользуясь своим правом полного доступа ко всей системе, скопировать конфиденциальные данные или целые виртуальные машины для «дальнейших экспериментов», а затем удалить все свидетельства своих действий из журналов событий.
vGate отличается от большинства решений для защиты «частных облаков» тем, что он фокусируется не на защите виртуальных машин от вредоносного кода, а на защите от вредоносных действий администратора, повышении защиты непосредственно гипервизора, а также фильтрации трафика между виртуальными машинами.
Требования к системе
Hyper-V доступен в 64-разрядных версиях Windows 10 Профессиональная, Корпоративная и для образовательных учреждений. Он недоступен в версии Домашняя.
Большинство компьютеров работают под управлением Hyper-V, однако каждая виртуальная машина работает под управлением полностью отдельной операционной системы. Как правило, на компьютере с 4 ГБ ОЗУ можно запустить одну или несколько виртуальных машин, однако для запуска дополнительных виртуальных машин либо установки и запуска ресурсоемкого ПО, такого как игры, видеоредакторы или программы для технического проектирования, потребуются дополнительные ресурсы.
Дополнительные сведения о требованиях Hyper-V к системе и о том, как проверить, будет ли Hyper-V работать на конкретном компьютере, см. в статье Справочник по требования к системе для Hyper-V.
Требования
Чтобы использовать два или более гипервизора одновременно в Windows, первое, что нужно сделать, — это установить последнюю версию Windows 10. Поддержка нескольких гипервизоров была активирована с Обновление 2020 мая , версия операционной системы 2004 года. Поэтому установка этой версии или любой более поздней — это первое, что мы должны сделать. Кроме того, мы помним, что Hyper-V — это эксклюзивная функция Окна 10 Pro , поэтому, если у нас есть Домашняя версия, мы не сможем ее использовать.
Вам также необходимо убедиться, что у вас установлены последние версии VirtualBox и VMware. Поддержка для вложенная подкачка и VT-x вместе с Hyper-V доступен начиная с VirtualBox версии 6.0 и VMware Workstation версии 15.5.5. Однако мы рекомендуем использовать как минимум более продвинутые версии, такие как VirtualBox 6.1 or VMware Workstation 16 , так как с помощью этой функции стабильность и производительность улучшаются (и значительно).
Если на нашем компьютере уже установлены последние версии программного обеспечения для виртуализации, теперь мы посмотрим, как все активировать.
Разница между VirtualBox, VMware, Hyper-V, Workstation:
Поскольку существует несколько различий между VirtualBox, VMware, Hyper-V.
Например, чем они отличаются друг от друга.
# 1: Использование:
Hyper-V согласован с Windows 10 Pro, Образование, и Enterprise, но не Windows 10 Home.
Вам необходимо расширить возможности Hyper-V с помощью функций Windows или заказа PowerShell; однако он имеет дело с самой инициацией.
При активации Hyper-V предлагает возможность быстрого создания виртуальных машин и альтернативу создания виртуальных машин с постепенным расширением через Hyper-V Manager.
Создать виртуальную машину через каждую альтернативу Hyper-V просто.
Как бы то ни было, альтернатива быстрому созданию виртуальной машины автоматически заполняет настройки, что может вызвать недостатки или грубые ошибки, когда вы пытаетесь запустить виртуальную машину.
И VirtualBox, и VMware Workstation Player имеют мастер создания виртуальных машин.
Мастер каждой программы сообщает вам через виртуальную машину создание процесс. Однако есть контрасты.
Например, мастер VirtualBox предлагает вам создать фундаментальный виртуальная машина, для которой вы изменяете настройки через некоторое время, однако она предлагает некоторые рекомендуемые качества для явных типов виртуальных машин.
Хотя VMware Мастер Workstation Player разрешает вам нужно повторить настройки в процессе создания виртуальной машины.
# 2: Производительность:
Выставка виртуальной машины отождествляется с оборудованием, которое вы используете для ее запуска. С виртуализацией главное — оборудование.
Более того, виртуальная машина, которую вы используете, имеет колоссальный эффект.
Я пробую каждую виртуальную машину, используя рабочую структуру посетителя Lubuntu на моем рабочем месте, которая имеет Intel i5-3570K, 16 ГБ ОЗУ и Nvidia GTX 1070. Это не самый впечатляющий процессор, но он справляется с большинством вещей.
По сути, VirtualBox — одна из самых медленных доступных альтернатив виртуальных машин.
Более того, если у вас не слишком плохое оборудование, вы не заметите очень сильных рывков и гудения.
Как бы то ни было, на машине с низким энергопотреблением VirtualBox не дает наилучшего опыта виртуализации.
Недостаток производительности наиболее различимый при переходе на VMware Workstation Player.
Запуск аналогичной рабочей среды для посетителей на аналогичном оборудовании показывает, что VMware Workstation Player обеспечивает более плавную и удобную работу.
При таком раскладе место, где Hyper-V вписывается во все это? Hyper-V создание of Lubuntu работал хорошо и был узнаваем гладко.
Обратите внимание, что несколько Windows 10 клиентов Hyper-V сообщают о проблемах с выполнением в разных зонах после предоставления им прав Hyper-V, на их основе. Поскольку Hyper-V работает на BIOS уровень вместо программирования внутри ОС, виртуализация последовательно «on, ”Независимо от того, используете ли вы виртуальную машину
Поскольку Hyper-V работает на BIOS уровень вместо программирования внутри ОС, виртуализация последовательно «on, ”Независимо от того, используете ли вы виртуальную машину.
VMware против Hyper-V – битва на поле виртуализации +14
- 12.09.16 14:01
•
								ru_vds
								•
								#309786
								•
								Хабрахабр
        •
        Перевод
•
•
19600
Виртуализация, Серверное администрирование, Блог компании RUVDS.com


На рынке средств виртуализации «VMware vs Hyper-V» — актуальная тема, ведь в настоящее время в мире виртуализировано более половины серверной нагрузки. Процесс продолжается. Ожидается, что уже в текущем году этот показатель достигнет 86%
Поэтому важно понимать, чем именно отличаются предложения VMware и Microsoft. В предыдущем материале мы уже сравнивали популярные системы серверной виртуализации
Теперь попробуем сопоставить коммерческие продукты двух ведущих поставщиков ПО виртуализации.
VMware остается лидером этого рынка и выпускает новые продукты виртуализации, отвечающие специфическим требованиям ИТ. Microsoft постепенно увеличивает свою долю рынка и продолжает совершенствовать свое решение. Приведенная ниже таблица позволит лучше понять сходства и различия VMware vSphere 6.0 и Microsoft Hyper-v 2012 R2 — продуктов VMware и Microsoft, двух ведущих разработчиков программного обеспечения для виртуализации серверов, включая масштабируемость, функциональные возможности гипервизоров, средства кластеризации, сетевые функции и поддержку хранения данных.
Итак, VMware vSphere – ведущая платформа серверной виртуализации с функциями управления виртуализированным ЦОД. Этот продукт характеризуют мощные средства виртуализации серверов, надежное автоматизированное управление, функции обеспечения высокой доступности и интеллектуальные функции анализа операций. Настраиваемые шаблоны помогают автоматизировать распределение нагрузки и оптимизировать выделение ресурсов. Microsoft Hyper-V позволяет создавать виртуализированную вычислительную среду и управлять ею, причем данная технология виртуализации эффективно встроена в Windows Server. При создании в ОС роли для Hyper-V устанавливаются необходимые компоненты и опционально – средства управления. Компоненты включают в себя гипервизор Windows, службы Hyper-V Virtual Machine Management Service, VIrtualization WMI Provider, а также другие компоненты, такие как шина ВМ (VMbus), VSP (virtualization service provider) и драйвер VID (virtual infrastructure driver).
Сходства и отличия VMware vSphere 6.0 Enterprise Plus и Microsoft Hyper-V 2012 R2 Datacenter поможет понять следующая таблица, для удобства разбитая на пять секций. 
Конвертирование с помощью StarWind V2V Converter
Данный инструмент подойдет пользователям, предпочитающим работу с графическим интерфейсом, а не командную строку. Инструмент хоть и бесплатный, но для его загрузки нужно пройти обязательную регистрацию.
Использовать инструмент очень просто. Нужно выбрать источник (при этом вы можете задать, как локальный файл, так и «взять» виртуальную машину прямо с гипервизора), а затем нужно выбрать формат файла назначения (рис. 5).
 
Рис. 4. StarWind V2V Converter: выбираем источник
  
Рис. 5. StarWind V2V Converter: выбираем назначение
Какой инструмент использовать, зависит от личных предпочтений. Оба инструмента хорошо справляются с переносом Hyper-V в VMWare.
Популярные услуги
						Виртуальный сервер (VDS/VPS) на базе Windows Server (Xelent)
						Windows Server от Microsoft — самая популярная операционная система в мире для серверного оборудования. Она применяется для организации файловых каталогов, службы DNS, службы веб-приложений и т. д. Мы предлагаем нашим клиентам арендовать виртуальный server VDS/VPS на базе Windows Server.
						Виртуальный дата-центр
						Храните и получайте данные в любом объеме, в нужный момент масштабируясь под возрастающие нагрузки.
						Платформа облачных сервисов Cloud.Xelent
						Оптимальные тарифы для облачных решений!
Полный аналог «железного» сервера в виртуальной среде.
Реализовано на VMware.
Установка Hyper-V Server 2016
Скачать бесплатный Hyper-V Server можно с сайта microsoft со специальной страницы с ознакомительными версиями, где в том числе обитают и бесплатные гипервизоры — https://www.microsoft.com/ru-ru/evalcenter/evaluate-windows-server-2016-essentials. К сожалению, требуется регистрация, но это стандартная практика. Если вам не хочется регистрироваться, можете скачать актуальную версию сервера на момент написания статьи с моего яндекс.диска — https://yadi.sk/d/VNA3phJQTD0g1A.
Дальше выполняете установку стандартным способом, как и любую другую систему. Загружаетесь с iso образа и следуете по шагам инсталлятора
Каких-то нюансов или проблем с тем, чтобы установить hyper-v server нет, так что я не буду заострять на этом внимание. Обращу внимание только на самый конец установки
У меня появилось вот такое окно:
При этом я не мог ничего сделать или выбрать. Я нажал ctrl+alt+delete и появилось предложение задать пароль администратора. Я сделал это, установка завершилась, загрузилось окно со стандартным интерфейсом управления:
Если вы по какой-то причине закроете это окно, вызвать его снова можно в командной строке с помощью команды sconfig.
Windows Server 2019
Безопасность: улучшения экранированных виртуальных машин (новые)
- 
Улучшения для филиалов Теперь экранированные виртуальные машины можно запускать на компьютерах с периодическими разрывами подключения к службе защиты узла, используя новый и . Резервный сервер HGS позволяет настроить второй набор URL-адресов для Hyper-V, который будет использоваться в случае невозможности установить подключение к основному серверу HGS. Автономный режим дает возможность продолжить запуск экранированных виртуальных машин, даже если не удается установить подключение к HGS при условии, что виртуальная машина была успешно запущена хотя бы один раз и в конфигурацию системы безопасности узла не вносились изменения. 
- 
Дополнительные возможности устранения неполадок Мы также упростили процесс устранения неполадок в работе экранированных виртуальных машин за счет добавления поддержки режима расширенного сеанса VMConnect и PowerShell Direct. Эти средства будут особенно полезны при потере сетевого подключения к виртуальной машине и возникновении необходимости обновить ее конфигурацию, чтобы восстановить доступ. Эти функции не нужно настраивать, они становятся доступны автоматически, когда экранированная виртуальная машина размещается на узле Hyper-V под управлением Windows Server версии 1803 или выше. 
- 
Поддержка Linux Теперь Windows Server 2019 поддерживает выполнение систем Ubuntu, Red Hat Enterprise Linux и SUSE Linux Enterprise Server внутри экранированных виртуальных машина при работе в средах со смешанными ОС. 
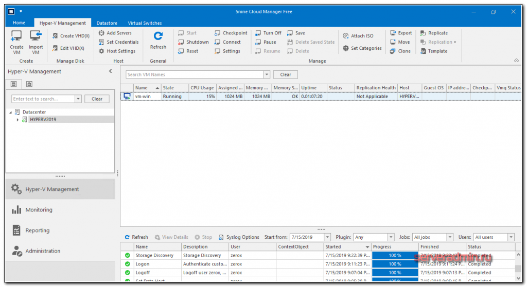
Простое управление Hyper-V Server 2019 через 5nine Manager
Раньше программа 5nine Manager для управления Hyper-V была другой. Я рассказывал о ней в отдельной статье. Сейчас этой программы вообще нет, а вместо нее 5nine Cloud Manager. Он более громоздкий и тормозной. Для установки требует sql сервер. Подойдет бесплатная редакция express. Нужно отдельно ставить серверную часть, отдельно консоль для управления, отдельно агент на hyper-v сервер.
Все стало намного сложнее по структуре, но в целом, если вам не хочется заморачиваться с описанными выше действиями, то можно попробовать с 5nine. В целом, процесс простой и выполняется все мышкой и визардами с кликанием далее — делее — делее. Чтобы все было понятно, расскажу по этапам.
- Скачиваете и устанавливаете Microsoft SQL Server Express ни гипервизор.
- Скачиваете 5nine Cloud Manager. Устанавливаете на гипервизор серверную часть приложения, которая работает с sql базой, на машину управления ставите консоль для подключения к серверной части.
- Подключаетесь консолью и устанавливаете бесплатную лицензию, которая придет в письме после регистрации на сайте программы. Лицензия сроком на год, потом не знаю, что с ней делать, придется продлевать или будет и так работать. На прошлых версиях программы работала и так, продлевать было не обязательно.
- Ставите консоль на гипервизор и подключаетесь теперь напрямую с гипервизора через rdp. Сразу так не сделал, потому что с гипервизора нельзя было добавить лицензию. Выскакивала ошибка. Наверно связано с тем, что гипервизор без gui, а визарду по добавлении лицензии он нужен. Могли бы это как-то исправить, было бы проще. Раньше все можно было сразу делать на гипервизоре.
Теперь подробнее и с картинками. Скачиваем и устанавливаем на Hyper-V Microsoft SQL Server Express с сайта Microsoft. Выбирайте тот же язык, что и в гипервизоре. Установка подойдет дефолтная. Установщик можно передать так же, как я показывал раньше, через \\hyperv2019\c$.
Дальше ставите 5nine Cloud Manager, серверную часть. В установщике она называется 5nine Management Service.

Установщик сам найдет установленную локально базу. В качестве авторизации в базе используйте системную учетную запись windows пользователя, от которого вы ставили SQL Server Express. Все остальные настройки установщика я оставлял дефолные.
Теперь переходите на любую клиентскую систему windows, с которой есть доступ к гипервизору и устанавливайте туда консоль управления.

Подключайтесь через эту консоль и добавляйте лицензию, которую вам должны были прислать на почту вместе со ссылкой на скачивание программы.

После того, как добавите лицензию, можно идти на гипервизор, ставить туда же консоль и подключаться. После установки, ярлык для запуска будет лежать в C:\Users\All Users\Desktop. Я запускал оттуда. Когда запустите, сверните все, что открыто. Окно авторизации будет в фоне. Я не сразу это заметил и не мог понять, почему программа не запускается. По факту, она нормально работает на самом гипервизоре, кроме подключения к экрану виртуальной машины. Тут будет ошибка  А все остальное вроде работает.
 А все остальное вроде работает.
Далее нужно добавить гипервизор в панель и дождаться, пока установится агент.

После установки агента, гипервизор с виртуальными машинами появится в панели.

Конечно, все получилось не так удобно, как хотелось бы, но в целом программа функциональная. Все основные действия с виртуальными машинами производить в ней можно. Жаль, что нельзя обойтись только гипервизором. Было бы удобно, если бы все работало на нем.
Преобразование с помощью мастера
- Щелкните Виртуальные машины (VM) и службы > Главная > Создать > Создать виртуальные машины > Преобразовать виртуальную машину.
- На странице Мастер преобразования виртуальной машины > Выбор источника нажмите кнопку Обзор, а затем на странице Выбор источника виртуальной машины выберите виртуальные машины VMware, которые нужно преобразовать.
- На странице Указание удостоверения виртуальной машины измените имя и описание машины требуемым образом.
- На странице Конфигурация виртуальной машины укажите число процессоров и параметры памяти.
- В окне Выбор узла выберите узел Hyper-V или Azure Stack HCI (применимо в VMM 2019 UR3 и более поздних версий) для размещения. На странице Выбор пути настройте место хранения файлов виртуальной машины на узле. Указаны пути виртуальной машины по умолчанию.
- На странице Выбор сетей выберите логическую сеть, виртуальную сеть и виртуальную локальную сеть, если это необходимо. В списке приводятся сети, настроенные в физических адаптерах узла.
- На странице Добавить свойства настройте параметры. На странице Сводка проверьте параметры и при необходимости установите флажок Запустить виртуальную машину после развертывания. Чтобы начать преобразование, нажмите кнопку Создать. Проверьте, была ли виртуальная машина преобразована, выбрав Виртуальные машины (VM) и службы > Главная > Показать > Виртуальные машины.
Преобразование виртуальной машины на основе EFI в виртуальную машину Hyper-V поколения 2
System Center VMM позволяет переносить виртуальные машины VMware на основе EFI в виртуальные машины Hyper-V. Если вы перенесете виртуальные машины VMware на платформу Microsoft Hyper-V, для них будут действовать все преимущества и новые возможности поколения 2.
В выпуск VMM 1801 входит мастер преобразования виртуальной машины, который предлагает миграцию исходя из типа встроенного ПО (BIOS или EFI) и правильно выбирает поколение виртуальной машины Hyper-V.
- Виртуальные машины на основе BIOS преобразуются в виртуальные машины Hyper-V поколения 1.
- Виртуальные машины на основе EFI преобразуются в виртуальные машины Hyper-V поколения 2.
Перед началом работы
Выполните указанные ниже предварительные требования.
- Виртуальные машины VMware с типом встроенного ПО EFI.
- Узлы VMware ESXi, добавленные в System Center VMM.
Процесс преобразования
- 
Чтобы выполнить преобразование, следуйте , и на шаге 4 выберите Поколение 2. 
- 
После преобразования вы можете проверить, что в результате получена виртуальная машина поколения 2, как показано на следующем рисунке: 
Примечание
- Преобразование диска (из vmdk в VHDX или VHD) улучшено и выполняется примерно на 50 % быстрее, чем раньше.
- С помощью команд PowerShell пользователь может указать тип диска для виртуальной машины Hyper-V, что позволяет преобразовать диск VMware «толстой» подготовки в динамический диск Hyper-V и наоборот, в зависимости от конкретных требований.
Exposing Hardware-Assisted Virtualization to the Guest OS
This first requirement you will find to be absolutely required. It is a setting underneath the settings for the individual VM that you are using to house your Hyper-V installation. Edit Settings on your nested Hyper-V VM, expand CPU and place a checkbox next to the Expose hardware-assisted virtualization to the guest OS.

What happens if you do not enable this flag for hardware-assisted virtualization in VMware for your Hyper-V VM? You won’t see any error simply installing your Windows Server operating system as this will work as installing any other VM. However, when you get to the point of installing the Hyper-V role, you will see an error if this setting is not enabled for the virtual machine. Notice the error below, “Hyper-V cannot be installed: The processor does not have required virtualization capabilities”.
As a side note, this flag needs to be set for either Hyper-V Core installations or with the Hyper-V role installed in Windows Server with the Desktop Experience installed. This capability is required in any nested installation of the Hyper-V role inside VMware vSphere.

You can also set this flag with a bit of PowerCLI code which allows easily setting the flag on the VM specified.
$vmName = ‘MyHyperVVM’
$vm = Get-VM -Name $vmName
$spec = New-Object VMware.Vim.VirtualMachineConfigSpec
$spec.nestedHVEnabled = $true
$vm.ExtensionData.ReconfigVM($spec)
Установка Windows Admin Center для управления Hyper-V 2019
Теперь нам надо передать скачанный файл на гипервизор и установить панель управления. Ранее мы разрешили подключение к Windows Hyper-V Server 2019 по rdp. Подключимся к нему, чтобы было удобно выполнять команды на самом гипервизоре.
По-умолчанию, на гипервизоре включен firewall, который блокирует внешние подключения. Вы можете либо полностью его отключать и включать с помощью команд в консоли cmd:
netsh advfirewall set currentprofile state off netsh advfirewall set currentprofile state on
Либо разрешить некоторые команды удаленного управления, которые позволят в том числе передавать файлы на гипервзиор по smb. Следующие команды нужно вводить не в обычной консоли, а powershell. Для этого наберите команду powershell в стандартной консоли, которая загружается после подключения по rdp, а потом сами команды.
powershell Set-NetFirewallRule -DisplayGroup 'Windows Management Instrumentation (WMI)' -Enabled true -PassThru Set-NetFirewallRule -DisplayGroup 'Remote Event Log Management' -Enabled true -PassThru Set-NetFirewallRule -DisplayGroup 'Remote Volume Management' -Enabled true -PassThru
Эти разрешения нам понадобятся позже, когда мы будем подключаться стандартными системными останстками для управления Hyper-V Server 2019.
Заходим на любой диск гипервизора через обычный проводник windows и передаем туда скачанный инсталлятор WindowsAdminCenter1904.1.msi. В качестве авторизации используем учетную запись администратора.
Возвращаемся на гипервизор, идем в паеку C:/Soft и запускаем переданный файл.
Запускается инсталлятор Windows Admin Center. Там все просто, можно использовать дефолтные значения. Я лично ставлю галку Разрешить Windows Admin Center изменять параметры доверенных узлов для этого компьютера и Перенаправлять трафик с HTTP-порта 80 на HTTPS-порт. После установки можно в браузере переходить по адресу https://10.20.1.14.
Чтобы страница открылась, введите учетные данные администратора hyper-v сервера. Выбираем единственный сервер, вводим еще раз данные администратора и подключаемся к панели управления сервером. Дальше, думаю, уже сами разберетесь. Не буду подробно останавливаться на описании функционала Windows Admin Center.
В разделе Виртуальные машины, можно создать виртуалку и запустить ее. Единственное, не забудьте установочный iso образ загрузить на гипервизор. Можно в ту же папку, куда загружали установщик админ центра. Единственное, вот на чем остановлюсь. Давайте создадим виртуальный коммутатор, для того, чтобы виртуальная машина получила доступ к сети.
Для этого идем в раздел Виртуальные коммутаторы и жмем на кнопку Создать.
Указываете имя коммутатора и его тип. Из-за перевода Admin Center на русский язык, трудно уловить суть названий, поэтому лучше все же качать английскую версию. Я уже установил русскую, поэтому расскажу на основе ее. Существует 3 типа коммутаторов:
- Личный (private) для связи только между виртуальными машинами, без доступа к гипервизору и сетью за ним.
- Внутренний (internal) — почти то же самое, что и личный, только доступ к коммутатору может иметь и гипервизор, но по прежнему нет доступа к внешней сети.
- Внешний (external) по сути это обычный сетевой бридж, куда входит реальный сетевой интерфейс гипервизора. Этот тип коммутатора используется для доступа виртуальных машин во внешнюю сеть.
В моем примере у меня только один сетевой интерфейс на гипервизоре. Я создам один коммутатор типа Внешний (External).
Получилось вот так.
Теперь этот коммутатор можно использовать в виртуальных машинах для доступа во внешнюю сеть.
В принципе, на этом настройку Windows Hyper-V Server 2019 можно и закончить. Если вас функционал Windows Admin Center устраивает, пользуйтесь им. В целом, в нем есть все необходимое, но мне он не нравится. Очень тормозной интерфейс, приходится два раза авторизовываться, чтобы подключиться. У меня не всегда получается через браузер открыть консоль виртуальной машины. Какие-то ошибки бывают, зависания.
Я предпочитаю использовать классические оснастки для управления гипервизором. Если вы так же как и я, предпочитаете их, переходим к следующему способу подключения и управления Hyper-V Server 2019. Для этого нам понадобится компьютер или виртуальная машина с Windows 10. Можно ее установить прямо на этом же гипервизоре. Иногда я так делаю для удобства. Получается автономный гипервизор со всем необходимым для управления.






















































